

Reversing#
Crown Flash#
Context & initial static pivot#

I’m trying to get more familiar with Binary Ninja so I used it for this challenge. The quickest anchor is the user-facing prompt string, so I searched for “Flag:” and followed its code references:
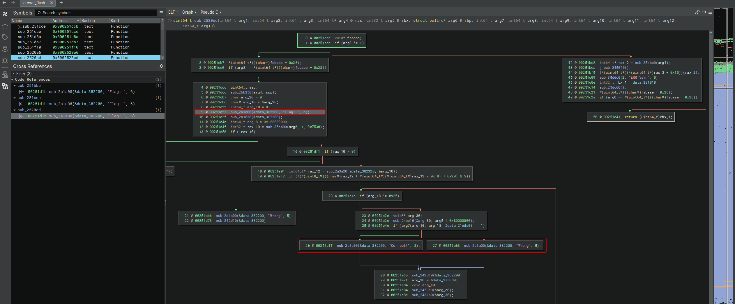
One of the references leads to the main interaction routine:

At a high level, this routine:
- prints
Flag: - waits for input (with a timeout)
- reads a line into a buffer
- enforces an exact length check (
0x25bytes) - calls a validator through an indirect function pointer (critical pivot)
- prints
Correct!orWrong
The binary asks for an input (“Flag: …”) and returns Wrong if validation fails. The interesting part is: the validation logic is not fully present in the main .text in an easy-to-follow way. Instead, it eventually does an indirect call into a memory area that looks like:
- not part of the main ELF’s
.text - not part of libc
- typically a anonymous executable mapping (often RWX in CTF packers/JIT-style stubs)
This is a common CTF anti-static pattern: hide the real validator until runtime, then jump to it.
Goal: recover the validator and its associated constants, then rebuild a solver.

Dissecting the “routine” wrapper#
Binary Ninja shows the routine as sub_251cce(...) with a lot of “mysterious” arguments because it’s inside a larger C++ program and BN is reconstructing a non-trivial calling context. The portion that matters for reversing is the I/O + dispatch logic:
- Stack canary / SSP noise (ignore, but recognize it) We see patterns like:
- reads from
fsbase + 0x28 - compares at function exit
- calls a noreturn abort-like function on mismatch (
sub_35da60)
That’s the standard x86_64 stack protector canary. It’s not part of the challenge logic, but it is useful to recognize so we don’t spend time on it.
- Prompt + timeout:
poll(..., 0x7530)The routine printsFlag:and then calls:
sub_35a400(arg4, 1, 0x7530)0x7530 = 30000ms (30 seconds).
Then:
- if return == 0 -> prints
Too slow! - if return < 0 -> errors out (
poll) - else -> proceeds to read input
This is a typical anti-bruteforce/anti-automation measure, but more importantly it tells that the binary is checking stdin readiness via poll() rather than just blocking on read(). That’s why “syscall-first” debugging is effective:

- Input is read through C++ iostream (why the decompile looks “weird”)
The visible routine does not directly
read(0, buf, ...)in a clean way. It goes through libstdc++ iostreams, then later materializes exactly what the validator needs: a(ptr, len)pair.
That’s why the decompiler shows pointer arithmetic such as:
*(rax + *(*rax - 0x18) + 0x20)
This pattern is typical of optimized C++ object layout:
raxis an iostream-related object (thinkstd::istream/std::basic_iosinternals),- the
*(*rax - 0x18)-style term behaves like a runtime offset used to reach a base-subobject/state area (common with virtual inheritance + Itanium C++ ABI), - the final
+ 0x20lands on a field that behaves like a stream state bitmask.
Semantically, the code is checking whether input succeeded using an iostate mask:
badbit = 0x1,eofbit = 0x2,failbit = 0x4(libstdc++-style layout)- testing
& 0x5means “reject ifbadbitorfailbitis set” - only if the masked result is zero does the routine proceed to validation.
Practical takeaway: we don’t need to fully reverse iostream internals. The register snapshot at the call site proves the actual validator ABI:
rdi = input_ptr, rsi = length, rdx = constants_table.
- The exact length gate:
arg_18 != 0x25
After the stream-state check, the routine enforces:
if (arg_18 != 0x25) -> "Wrong"
This is the first hard constraint we can reliably infer: the flag length is exactly 37 bytes.
A practical implication: when we later reconstruct the validator, our solver should iterate exactly 37 steps and treat the candidate as raw bytes (not necessarily null-terminated).
For now, I’ll create a in.bin with 37 A (without \n):
- The real pivot: the validator is an indirect call
Once length matches, the routine does:
sub_24ee10(&arg_30, arg3)(setup / context)if (arg6(arg_10, arg_18, &data_21eda0) == 1) -> "Correct!" else "Wrong"
This line is the whole challenge:
ok = validator(input_ptr, input_len, table_ptr);where:
input_ptrisarg_10input_lenisarg_18(must be0x25)table_ptris&data_21eda0(the constant table used per index)validatoris arg6, not a fixed symbol, but a function pointer resolved at runtime
This matches our earlier observation of an indirect call *... and establishes the validator signature without needing to fully understand every C++ wrapper call

Finding input capture#
To find where the candidate flag is read we start by catching read and inspecting registers using the Linux x86_64 ABI:
For read(fd, buf, count):
rdi = fdrsi = bufrdx = count
At the catchpoint:
- inspect
rsito see what was read (x/s $rsiorx/32bx $rsi) - inspect
rdxto see the maximum expected size - use
btto locate where the program continues after the read
This establishes:
- the input buffer address
- the expected length (or at least the read limit)
- the control-flow path into validation
Identifying the pivot#
Following the backtrace into the main code reveals a key sequence that looks like:
mov ... , %rdi ; input pointer
mov ... , %rsi ; length
lea ... , %rdx ; pointer to a constant table
call *0xc8(%rsp) ; indirect call through stack-stored pointer
At the call site, the program performs call QWORD PTR [rsp+0xc8], i.e., the validator entrypoint is not a static symbol but a pointer stored on the stack. Dumping that slot (x/gx $rsp+0xc8) reveals the concrete jump target 0x7ffff7ff6000.
Sanity check: the indirect call target (*(void**)($rsp+0xc8)) falls inside the rwxp anonymous mapping, so we’re not guessing, we’re literally jumping into runtime-generated code.
Disassembling that address (x/8i $tgt) shows valid function prologue instructions (pushes and constant initialization), confirming it is executable code. Finally, /proc/<pid>/maps shows 0x7ffff7ff6000-0x7ffff7ff7000 rwxp β¦ 00:00 0, meaning an anonymous RWX page (not backed by the ELF or libc), which is a strong indicator of runtime-generated/unpacked code.
Seeing an anonymous RWX mapping (rwxp + file 00:00 0) is not “normal program behavior” on modern Linux:
- Why RWX matters: it means the page is both writable and executable, so the process can generate or decrypt code at runtime and immediately run it. This is a classic pattern for unpacking / JIT / staged validators.
- Threat model intuition: the binary is deliberately structured so that the “real logic” is absent from .text and only exists in memory, defeating purely static reversing (strings, xrefs, naive decompile).
- Reverse-engineering consequence: the workflow shifts from “find a function in the ELF” to:
- capture the function pointer (here: the indirect
call *0xc8(%rsp)target), - confirm the page is executable (
info proc mappings//proc/<pid>/maps), - dump the page (
dump memory/dump binary memory) and analyze the generated code directly.
- capture the function pointer (here: the indirect
- Security aside: systems enforcing strict W^X policies typically avoid RWX; CTF binaries often keep it RWX for simplicity, but the concept is the same as real-world loaders (write -> mprotect RX -> execute).

Important observations:
Indirect call (
call *0xc8(%rsp))
This is the hallmark: the target is not a fixed symbol, it’s a pointer computed/loaded at runtime.Registers line up with a classic validator signature:
rdipoints at the input string/bufferrsiis the input length (here: 37,0x25)rdxpoints at a table of constants used during validation
Into runtime code#
a.k.a the hidden validator
Single-stepping (si) over the call *... moves RIP into an address like:0x00007ffff7ff6000 (cf. gef screenshot above)
That address range is suspicious:
- not inside the main binary mapping
- not a typical libc
.textregion - looks like a dedicated mapped page
This strongly suggests: the validator code is unpacked/constructed at runtime and executed directly.
The fastest way forward is to dump the page and analyze it.
Dumping runtime artifacts#
- We dump the validator page which is a typical size of
0x1000bytes:
dump binary memory validator.bin 0x7ffff7ff6000 0x7ffff7ff7000- We dump the constant table used by the validator.
The table is addressed via (%rdx, %rcx, 4) = that’s an array of 32-bit words.
Length is 37 = 37 dwords = 148 bytes = 0x94
If table base is 0x21eda0, then end is:
0x21eda0 + 0x94 = 0x21ee34
dump binary memory table.bin 0x21eda0 0x21ee34- We dump the 4-byte cycling XOR key (the “salt”)
Near the end of the validator, a short 4-byte region is used via (i & 3) indexing:
x/4bx 0x7ffff7ff60d0Observed bytes:
42 19 66 99
Reading the validator logic#
The validator iterates over each byte of the input and maintains a 32-bit accumulator/state (eax).

The loop structure is explicit in the dumped validator page:
cmp rcx, rsi; je ...showsrsiis the loop bound (input length) andrcxis the byte index.movzx r8d, BYTE PTR [rdi+rcx]confirmsrdiis the input buffer.mov r9d, DWORD PTR [rdx+rcx*4]confirmsrdxis the base of auint32_ttable indexed byi(rcx), matching the(%rdx,%rcx,4)addressing used to justify dumping 37 dwords.and r9d, 0x3+movzx r9d, BYTE PTR [r12+r9]shows the 4-byte XOR key is selected via(i & 3)from a small byte array atr12(loaded bylea r12, [rip+0xb4]).
For each position i:
- Mix the input byte with a 4-byte repeating XOR key
- Add an index-dependent constant (
i * 0x9E3779B9) - Fold it into
eaxwith multiply/rotate-style avalanche - Derive a check value (
r11) fromeax - Mix a per-index constant (
r14) with a table entry - Compare computed vs expected; fail fast on mismatch
This is a classic “rolling hash with per-position targets”.
Why byte-by-byte#
At step i, the check is F(eax_i, b_i, i, table[i]) == 0, where eax_i is fully determined by bytes [0..i-1]. Therefore we can enumerate b_i β [0..255] independently, then advance state.
So at iteration i, the check depends on:
- the previous state
eax(which depends on earlier bytes only) - the current candidate byte
b - constants (
table[i], XOR key, multipliers)
So for each position, brute-forcing b β [0..255] is feasible:
- test each byte
- keep the one that satisfies the equality
- advance to the next index with the updated
eax
In many CTF validators, there is exactly one satisfying byte per index, producing a unique solution.
Reconstructed algorithm#
Constants:
K4 = [0x42, 0x19, 0x66, 0x99]EAX0 = 0x72616E64C1 = 0x9E3779B9C2 = 0x045D9F3BC3 = 0x7ED55D16C4 = 0xC761C23C
All arithmetic is modulo 2^32.
For index i and input byte b:
r8 = (b & 0xFF) ^ K4[i & 3]r8 = r8 + (i * C1)eax = eax + r8eax = eax * C2eax = eax + rol32(eax, 7)r11 = eax ^ (eax >> 16)r14 = (i + 1) * C3 + C4target = table[i] ^ r14- check:
r11 == target
If any index fails, the validator returns 0. If all 37 positions pass, it returns 1.
As you could think it depends on r13d but it works so I guess it’s ok.

Python solver#

#!/usr/bin/env python3
"""
crown_flash (SECCON) - byte-by-byte stateful solver (pretty output)
- Replays the validator's per-byte update of EAX
- Inverts each step by brute-forcing the next input byte (0..255)
- Produces a readable trace suitable for screenshots
"""
from __future__ import annotations
import argparse
import string
import sys
import time
from typing import Tuple
# ---- Constants extracted from GDB ----
KEY = [0x42, 0x19, 0x66, 0x99] # bytes at 0x7ffff7ff60d0
TABLE = [
0x5A971813, 0xA5D22E60, 0x376433F2, 0xD2C130B1,
0x5125721E, 0x6F98B14A, 0x8B0F519C, 0x70C58BC6,
0x5DCA2401, 0x28A41E01, 0xB14C47C9, 0xD4EC4301,
0x78CA9B01, 0xD2E7AF09, 0x5A60701A, 0x9085033F,
0x6C8CF2D3, 0xC7C7F866, 0x308E6A2B, 0xD583D812,
0x8B797162, 0xB4B76B2B, 0xA68736B6, 0x5E0F2E8D,
0xA0FF2519, 0x594F9386, 0x52F9812B, 0x5480290B,
0xD7B19C6A, 0x23B7ABED, 0xEA18BE84, 0xC50EE1A8,
0xA5E30ABF, 0x3BED05CE, 0x82052868, 0xA3930232,
0x69F8AB3B,
]
MASK32 = 0xFFFFFFFF
C1 = 0x9E3779B9
C2 = 0x045D9F3B
C3 = 0x7ED55D16
C4 = 0xC761C23C
INIT_EAX = 0x72616E64 # from: mov $0x72616e64,%eax
# ---------------------------------------------------------------------------
def u32(x: int) -> int:
return x & MASK32
def rol32(x: int, r: int) -> int:
x = u32(x)
return u32((x << r) | (x >> (32 - r)))
def step(eax: int, i: int, b: int) -> Tuple[int, int]:
"""
Mirrors the validator's per-byte update.
- r8 = (byte ^ KEY[i&3]) + (i * C1)
- eax = (eax + r8) * C2
- eax = eax + rol(eax, 7)
- r11 = (eax >> 16) ^ eax
"""
r8 = (b ^ KEY[i & 3]) & 0xFF
r8 = u32(r8 + u32(i * C1))
eax2 = u32(eax + r8)
eax2 = u32(eax2 * C2)
eax2 = u32(eax2 + rol32(eax2, 7))
r11 = u32((eax2 >> 16) ^ eax2)
return eax2, r11
# ---- Pretty printing helpers ----
class Style:
def __init__(self, color: bool) -> None:
self.color = color and sys.stdout.isatty()
def _c(self, code: str, s: str) -> str:
if not self.color:
return s
return f"\x1b[{code}m{s}\x1b[0m"
def bold(self, s: str) -> str: return self._c("1", s)
def dim(self, s: str) -> str: return self._c("2", s)
def red(self, s: str) -> str: return self._c("31", s)
def green(self, s: str) -> str: return self._c("32", s)
def cyan(self, s: str) -> str: return self._c("36", s)
def yellow(self, s: str) -> str:return self._c("33", s)
def printable_byte(b: int) -> str:
ch = chr(b)
if ch in string.printable and ch not in "\r\x0b\x0c":
if ch == "\n":
return r"\n"
if ch == "\t":
return r"\t"
return ch
return "."
def progress_bar(i: int, total: int, width: int = 28) -> str:
done = int(width * (i / total))
return "[" + "#" * done + "-" * (width - done) + "]"
def solve(verbose: bool, color: bool, delay: float) -> bytes:
st = Style(color)
eax = INIT_EAX
out = bytearray()
n = len(TABLE)
if verbose:
print(st.bold("crown_flash solver"))
print(st.dim(f"- bytes: {n}"))
print(st.dim(f"- init eax: 0x{INIT_EAX:08x}"))
print(st.dim(f"- key: {', '.join(f'0x{x:02x}' for x in KEY)}"))
print(st.dim("- note: r15-branch intentionally NOT applied"))
print()
t0 = time.time()
for i in range(n):
# target = table[i] ^ (((i+1)*C3) + C4)
r14 = u32(u32((i + 1) * C3) + C4)
target = u32(TABLE[i] ^ r14)
found = None
next_eax = None
for b in range(256):
eax2, r11 = step(eax, i, b)
if r11 == target:
found = b
next_eax = eax2
break
if found is None or next_eax is None:
raise RuntimeError(f"No byte found at index {i} (eax=0x{eax:08x})")
out.append(found)
if verbose:
bar = progress_bar(i + 1, n)
ch = printable_byte(found)
partial = out.decode("ascii", errors="replace")
print(
f"{st.cyan(bar)} {st.bold(f'{i:02d}/{n-1:02d}')} "
f"eax={st.yellow(f'0x{eax:08x}')} "
f"target={st.dim(f'0x{target:08x}')} "
f"byte={st.green(f'0x{found:02x}')}('{st.green(ch)}') "
f"-> eax'={st.yellow(f'0x{next_eax:08x}')} "
f"{st.dim('partial=')}\"{partial}\""
)
if delay > 0:
time.sleep(delay)
eax = next_eax
dt = time.time() - t0
result = bytes(out)
if verbose:
print()
print(st.bold("Result"))
try:
s = result.decode("ascii")
print(st.green(s))
except UnicodeDecodeError:
print(st.green(repr(result)))
print(st.dim(f"done in {dt:.3f}s"))
return result
def main() -> None:
ap = argparse.ArgumentParser(description="crown_flash solver (pretty output)")
ap.add_argument("-q", "--quiet", action="store_true", help="only print the final flag")
ap.add_argument("--no-color", action="store_true", help="disable ANSI colors")
ap.add_argument("--delay", type=float, default=0.0, help="sleep N seconds between steps (for nicer screenshots/videos)")
args = ap.parse_args()
flag = solve(verbose=not args.quiet, color=not args.no_color, delay=args.delay)
if args.quiet:
try:
print(flag.decode("ascii"))
except UnicodeDecodeError:
print(flag)
if __name__ == "__main__":
main()
Sanity checks#
To be confident the reconstruction is correct we:
- Confirm the validator reads
table[i]as dword:- instruction pattern:
mov (%rdx,%rcx,4), %r9d
- instruction pattern:
- Confirm input length is fixed:
rsi == 0x25at the validator entry
- Confirm the XOR key is used with (i & 3):
- pattern:
and $0x3, regthenmovzbl (key + reg), ...
- pattern:
What I learnt#
- Syscall-first dynamic reversing is the fastest route when symbols are stripped and code is relocated.
- An indirect call into a “weird” region is a strong unpack/JIT indicator.
- Dumping a runtime validator + constants is often all that’s needed to solve.
- Rolling-state validators are frequently solvable incrementally (256 brute-force per byte) when each index has an independent target.
FLAG: SECCON{good->sPLqsLsooJY,EFwBU8Std7Y}